Project Topics
Project Ideas
Engineering








500 Internal Server Error






The server encountered an internal error or misconfiguration and was unable to complete your request. Please contact the server administrator, webmaster@americancabinetcompany-net.msbeephotography.com and inform them of the time the error occurred, and anything you might have done that may have caused the error. More information about this error may be available in the server error log. Additionally, a 500 Internal Server Error error was encountered while trying to use an ErrorDocument to handle the request.

Tuesday, February 25, 2014

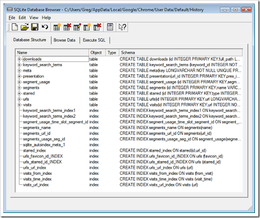
Internet History Viewer VB Net Project topic

Internet History Viewer VB Net

Internet History Viewer VB Net
Greg's Cool [Insert Clever Name] of the Day: Chrome
Greg's Cool [Insert Clever Name] of the Day: Chrome | Internet History Viewer VB Net
Google Operating System: July 2009
Tech Tips, Tricks & Trivia: March 2011 | Internet History Viewer VB Net
info4soft: 10/
info4soft: 10/ | Internet History Viewer VB Net
image_thumb%255B8%255D.png? ...
Internet History Viewer VB Net
How] Opening Google Chrome Files: History, Archived History ...

0 comments:

Post a Comment